使用VSCODE编辑器的插件快速开发Yao模型
AI 时代已经到来~,yao通过这种元数据配置编程理念恰好适合 ChatGPT 来搞。之前有写过另外一笔记使用ChatGPT开发Yao应用。使用上还是不太方便,需要手动复制大段的文字到聊天框。处理后再还需要复制一次。借助vscode编辑器的ChatGPT插件,开发起来会更加方便。
在起飞之前首先需要作些准备工作:
- 准备好你的网络,需要能访问
OPENAI网站的接口,这个是首要条件。 - 开发版本的
Yao应用程序。 - 宇宙最强的的编辑器
Vscode。
Yao 开发环境准备
安装开发版本的Yao
根据你的操作系统,从以下地址下载最新的开发版本:
Linux 用户:
- 下载地址:Linux Release
- 在 Actions 页面找到最新的成功构建
MacOS 用户:
- 下载地址:MacOS Release
- 在 Actions 页面找到最新的成功构建
Windows 用户:
- 可以使用 WSL2 安装 Linux 版本
安装步骤:
- 下载并解压 Yao 执行程序
- 将程序放置在系统 PATH 环境变量包含的目录中(如 Linux 的
/usr/bin/) - 确保文件具有可执行权限
使用YAO-init项目模板
这里提供了一个YAO应用程序模板。自带了vscode智能提示与studio初始化脚本。
git clone --depth 1 https://github.com/wwsheng009/yao-init.git my-yao-app
cd my-yao-app
yao start在浏览器上打开网址http://127.0.0.1:5099进行数据库连接配置。
vscode插件配置
vscode市场中与 ChatGPT 有关的插件有很多,选一款支持能支持自动导入选中代码的插件。这样就不需要复制代码了。
vscode市场里找一个支持ChatGPT的插件。这里是我使用的一款ChatGPT - Genie AI插件一般都需要配置
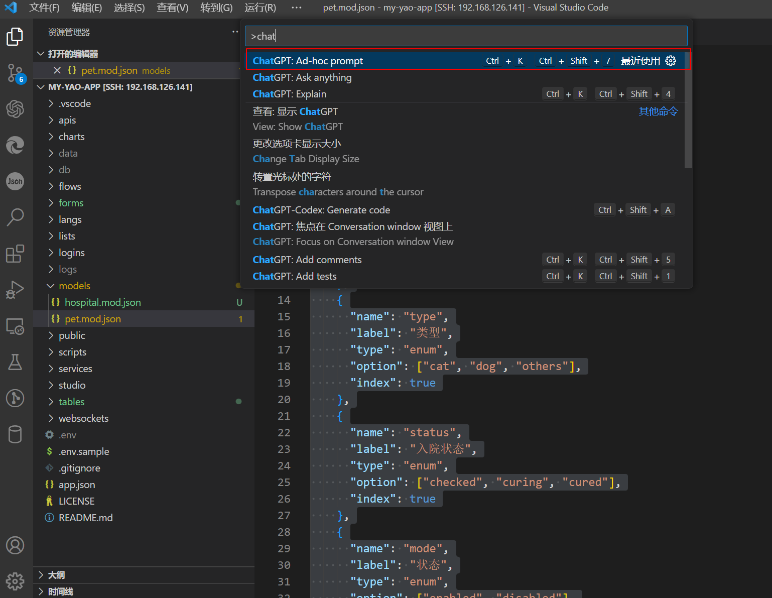
openai key,根据提示在设置里设置keyvscode打开项目my-yao-app,并打开项目自带的示例模型文件/my-yao-app/models/pet.mod.json选中模型文件中的所有内容,并按快捷键
F1打开vscode的命令提示框。输入提示词use the selected code as dsl template,create new model hospital,without any explanation.AI 会使用你选中的代码作为模型,生成新的模型。当然你可以根据你的需求调整提示词。

- 生成的代码会在编辑器的右边,复制生成的内容创建新的模型定义文件。需要把文件保存到目录
models中,并且后缀名需要是mod.json。比如这里保存文件为:/my-yao-app/models/hospital.mod.json.

生成的文件基本上是可以满足要求的,有些字段显示黄色,说明这个字段不符合
Yao的DSL语法。删除或是忽略即可。yao-init项目已经配置好了编辑器vscode智能提示除了生成一个完整的模型,你还可以让
ChatGPT参考现有的字段定义生成新的字段,这需要发挥你的聪明才智了。
Yao 应用执行。
最后执行以下命令更新数据数据库
yao migrate使用Studio脚本生成table/form定义文件。Studio 脚本的更多使用方法参考:自动生成 table_form 定义文件
yao studio run init.CreateTableAndForm hospital执行成功后会看到类似以下提示:
Studio Run: init.CreateTableAndForm
args[0]: hospital
"已生成最小化配置Table:"
"tables/hospital.tab.json"
"需要生成全配置Table,请再执行一次命令"
"已生成最小化配置Form:"
"forms/hospital.form.json"
"需要生成全配置Form,请再执行一次"
✨DONE✨启动并访问应用
- 如果没有启动 yao,执行以下命令:
yao start使用浏览器访问管理界面:
- 访问地址:
http://127.0.0.1:5099/admin/login/admin - 默认用户名:
xiang@iqka.com - 默认密码:
A123456p+
- 访问地址:
登录后访问新创建的模型管理页面:
http://127.0.0.1:5099/admin/x/Table/hospital
进阶使用技巧
优化界面配置
你可以使用以下提示词让 ChatGPT 帮助优化界面:
# 优化表格显示
optimize the table configuration with:
- Add search fields
- Add filters
- Customize column display
# 优化表单布局
optimize the form configuration with:
- Organize fields into groups
- Add validations
- Improve layout添加自定义功能
可以让 ChatGPT 帮助添加更多功能:
# 添加自定义按钮
add a custom action button that:
[描述按钮功能]
# 添加数据处理脚本
create a process script that:
[描述处理逻辑]